Forum Discussion

lli's avatar
lli
Member
5 years ago
Solved

Unpaid present entitlements in the notes

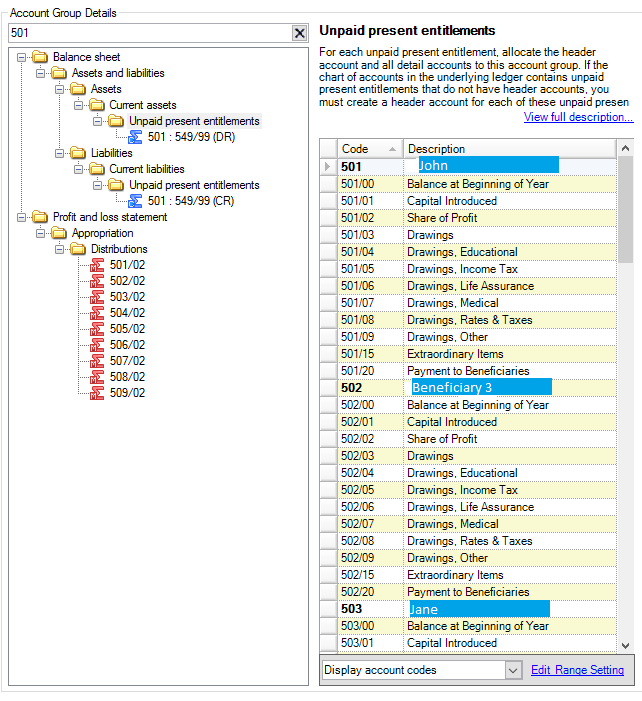
Hi, I use Client Accounting in MYOB AO to prepare accounts and financial reports for our clients, but now I am having an issue of the unpaid prepsent entitlements in the notes to FS (see below) - you can see there's no header or subtotal for the 3rd beneficiary in the red box:

 

 

 

 

 

 

 

 

 

 

 

 

 

 

I think I have all the account groups set up correctly as below, so not sure why the details in the report are not displayed properly

 

 

 

 

 

 

 

 

 

 

 

 

 

 

 

 

 

 

 

 

 

 

 

 

 

 

 

 

 

 

 

Could someone help with this please?

  • Hello there, In order to overcome this, in the account groups > you will need to go to the Unpaid resent entitlements in the balance sheet>curernt liabilities. From your screenshot, where the range is in Blue (under the liabilities folder) the range 501:54 (you will need to right-click with your mouse there is an option to "include all balances" that will help you overcome this one.

3 Replies

Replies have been turned off for this discussion
  • Your third beneficiary is 502 account, while you are showing us the search results for 501 account code under Account Group. To fix your issue, in manage accounts, click on manage account type group on bottom right and create a Beneficiary 3 account and go back to manage accounts and allocate 502/00 to 502/20 to the Beneficiary 3 account type group you just created. You will also need to go to Account Group and move 502/00 and 502/01 to unpaid present entitlements under same category as 501 and 503. (Do a search for 503 in Accounts Group and it should be similar to 501.) Hope that helps.

  • Hi

     

    In Manage accounts make sure all 502 accounts are linked to the Account type for the third beneficiary.

     

    If this account type does not exist, you will need to create it and link it to these accounts.

  • Hello there, In order to overcome this, in the account groups > you will need to go to the Unpaid resent entitlements in the balance sheet>curernt liabilities. From your screenshot, where the range is in Blue (under the liabilities folder) the range 501:54 (you will need to right-click with your mouse there is an option to "include all balances" that will help you overcome this one.

Looking for something else?

Search the Community Forum for answers or find your topic and get the conversation started!

Community home

Level up your skills using MYOB software.

 

Find help guides and technical solutions for all MYOB products here

Explore video tutorials for our software at the MYOB Academy here

 

Dig into MYOB Academy for free courses, learning paths and live events to help build your business with MYOB.